Yun He Capital





本周看点:
云和资本与云园区签署战略合作协议,共探产业园区与基金领域协同发展新机遇;上海市委常委、浦东新区区委书记李政走访燧原科技;九州云箭“龙云发动机真空版”通过长程热试车考核;蔚复来智造参加2025年沃洲镇经济发展圆桌会;集创北方获海康威视颁发“最佳质量奖”;八维通成功举办DeepSeek在水利行业深度应用研讨会;天仪智科受邀出席2025徐家汇营商大会;兴晟能源荣获第七届中国户用和工商业光储充行业项目优秀案例奖;北京女娲补天科技本地部署DeepSeek-R1,推动幼儿膳食健康管理迈入人工智能新时代;无锡产业集团成功发行两笔科创票据;金控管理公司开展浙江省产业基金投资项目调研。
云和产业观察
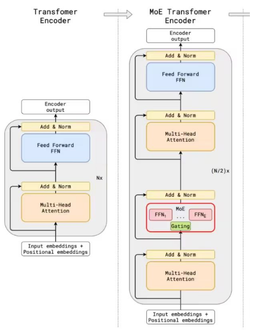
和传统的MoE架构相比,DeepSeekMoE使用更细粒度的专家,并将一些专家隔离为共享专家,减少专家间的知识冗余。
2.1.2 MLA 多头潜在注意力
大模型推理过程KV Cache机制一般是限制推理效率的一大瓶颈,而标准的Transformer 架构里面的MHA架构会产出非常多的KV Cache,为了减少对应的KV Cache业界实践过很多方案,例如PagedAttention、多查询注意力(MQA)和分组查询注意力(GQA),但是性能相比原生的MHA有一定差距。
DeepSeek-V2,提出一种创新的注意力机制:多头潜在注意力(MLA)。相比MQA的KV共用和GQA的KV分组,MLA的核心是注意力键和值的低秩联合压缩,以减少推理过程中的键值(KV)缓存。相比MHA具有更好的性能,但需要的 KV 缓存量要少得多。
低秩压缩计算核心过程:

|云和资本与云园区签署战略合作协议,共探产业园区与基金领域协同发展新机遇
2月27日,云园区(北京)科技股份有限公司董事长李博、金融事业部总经理张宏军以及工程事业部负责人李宁莅临云和资本北京办公室。云和资本的董事长赵云先生、创始合伙人乔栋先生和高级合伙人岳英丹先生共同接待到访嘉宾。在此次交流中,双方就产业园区与基金领域的合作前景进行了广泛而深入的探讨,并正式签署了战略合作协议。这一协议的签署,不仅标志着双方在资源共享、优势互补的道路上迈出了关键一步,更为未来的协同发展奠定了坚实的基础。

未来,云园区与云和资本将强强联手,重点布局京津冀经济区、中原经济区、长江中游长株潭经济区、成渝经济区及海峡西岸片区等战略区域。随着业务的不断拓展,双方将加强交流与合作,共同开创新的发展机遇。
云园区(北京)科技股份有限公司作为中国城市产业集群数智化综合服务的引领者,已在京津冀协同发展区域建成并投产了60万平方米的产业园,实力雄厚。2024年5月,中国企业联合会与中国企业家协会联合发布了“2024年度中国企业新质生产力优秀案例”,云园区股份与华为、腾讯、抖音、百度、阿里云、中国电信、三一重工等国内知名企业共同入选。

|上海市委常委、浦东新区区委书记李政走访燧原科技
2月25日上午,上海市委常委、浦东新区区委书记李政走访上海燧原科技股份有限公司。了解燧原科技产品生态建设、核心技术攻关、应用场景落地等情况,并就下一步发展设想和企业负责人深入交流。

(来源:燧原科技Enflame)
|九州云箭“龙云发动机真空版”通过长程热试车考核
近日,龙云发动机真空版(LY-70V)完成了累计千秒级热试车考核,系列试车取得圆满成功!

本轮试车验证了龙云发动机真空版的设计合理性、大面积比喷管工艺与产品可靠性以及真空发动机对双过冷推进剂的适应性。
(来源:九州云箭)
|蔚复来智造参加2025年沃洲镇经济发展圆桌会
近日,新昌县沃洲镇召开“共建我家·共富沃洲”经济发展圆桌会,总结成果强信心、部署动员开新局。沃洲镇党政班子成员,行政村书记,纳税100万元以上企业负责人、重点企业代表、受表彰单位和个人参加会议。蔚复来(浙江)智能装备有限公司受邀参加。

会上表彰2024年在沃洲镇经济建设和社会发展中涌现出来的先进企业和个人,蔚复来(浙江)智能装备有限公司荣获“经济发展成长突破奖”和“经济发展优秀贡献奖”。
(来源:蔚复来科技)
|集创北方获海康威视颁发“最佳质量奖”
2月25日,北京集创北方科技股份有限公司(简称集创北方)董事长张晋芳一行前往杭州海康威视数字技术股份有限公司(简称海康威视)拜访交流。

在交流会上,海康威视总裁徐鹏向集创北方颁发了 “最佳质量奖”,以表彰集创北方在过去的一年中所展现出的卓越的产品交付质量与优异的售前售后服务水准。
|八维通成功举办DeepSeek在水利行业深度应用研讨会
3月1日,由八维通科技有限公司主办的“DeepSeek在水利行业深度应用研讨会”在杭州隆重召开。本次研讨会以“聚焦DeepSeek应用,共探智慧水利新未来”为主题,汇聚了全国水利、水运、水务、海洋和通信等领域的专家学者和技术大咖。

研讨会内容紧密契合国家战略需求和行业发展方向,多位专家围绕DeepSeek在智慧水利建设与水陆联运高质量发展中的创新应用,从技术突破、模式创新、生态构建等多维度做专题报告,为推进水利行业数字化转型提供了前瞻性思路和切实可行的发展建议,为智慧水利的高质量发展注入了动能。
(来源:八维通)
|天仪智科受邀出席2025徐家汇营商大会
近日,2025年徐家汇营商推介大会日前在徐家汇中心举行,大会以“赋能企业‘加速跑’”为主题,发布了涵盖智能科技、生物医药、美妆护理等领域的18个重点项目签约计划。天仪智科与徐家汇街道完成了重点项目签约,并与上海市发改委、徐汇区政府领导及数百家企业代表共话区域经济高质量发展新机遇。

(来源:天仪智科)
|兴晟能源荣获第七届中国户用和工商业光储充行业项目优秀案例奖
3月4日,第七届“中国户用和工商业光储充行业项目优秀案例奖”在山东济南圆满落幕。北京兴晟能源有限公司(简称“兴晟能源”)荣获该奖项。

(来源:兴晟能源)
|北京女娲补天科技本地部署DeepSeek-R1,推动幼儿膳食健康管理迈入人工智能新时代
近日,北京女娲补天科技信息技术有限公司联合清华大学和阿里云,成功本地化部署DeepSeek-R1满血版,并接入童帮幼儿膳食健康管理平台,标志着幼儿园食品安全与营养健康管理正式迈入人工智能新时代。此举不仅提升了补天科技在智能化领域的创新能力,也为全国托幼机构提供了创新范例。

童帮平台依托健康大模型与DeepSeek千亿级参数大模型的深度融合,赋能园所儿童食品安全与营养健康管理,相当于为园所和家长配备了一名有30年经验的人工智能保健医。全面接入DeepSeek-R1后,大幅提高了园所工作人员的工作效率和质量,带来了管理运营和家园共育的革命性升级。
(来源:北京补天科技)
|无锡产业集团成功发行两笔科创票据
2月21日,无锡产业集团成功发行两笔科创票据。其中,“25锡产业MTN001”为全国首单科技成果转化的混合型科创票据,规模3亿元,期限5年,票面利率2.25%;“25锡产业MTN002”为全国首单用于集成电路专项基金的科创票据,也是江苏省首单用于省战新产业专项基金的科创票据,规模2亿元,期限3年,票面利率2.12%。充分展现了产业集团在科技创新领域的持续投入和强化科技金融服务的坚定信心,得到了市场投资者的广泛关注和认可。

(来源:无锡产业集团)
|金控管理公司开展浙江省产业基金投资项目调研
2月20日,金控管理公司一行实地走访调研浙江省产业基金投资的省长工程和省重大产业项目,国家、省、市级基金联动支持的先进制造业项目——浙江时代锂电材料有限公司,以及省重大产业项目、2023年“千项万亿”工程重大项目——浙江先导微电子科技有限公司。双方就政策目标实现情况、核心技术优势、行业最新动态、未来战略布局、退出规划等进行了深入交流探讨。

(来源:浙江金控)